Qi-Hua Chen

Background


About Me

I earned my Master's degree from Southwest Jiaotong University in 2024, where my research focused on smart construction safety management. Currently, I am a PhD student at the City University of Hong Kong, exploring innovative ways to integrate cutting-edge technologies into management and sustainable development.

My research interests include the following key areas:

  1. Harnessing Generative AI for Construction Management
  2. Applying Reinforcement Learning in Optimization and Decision-making
  3. AI-Empowered Smart Operations and Maintenance of Infrastructure
  4. Big Data Mining for Sustainable Urban Research

Outside of academics, I enjoy an active lifestyle. My hobbies include playing table tennis and badminton, hiking through scenic trails, and occasionally running. Additionally, I run an academic self-media account where I share my learning experiences and insights with a broader audience. Feel free to connect and exchange ideas with me!

Publications

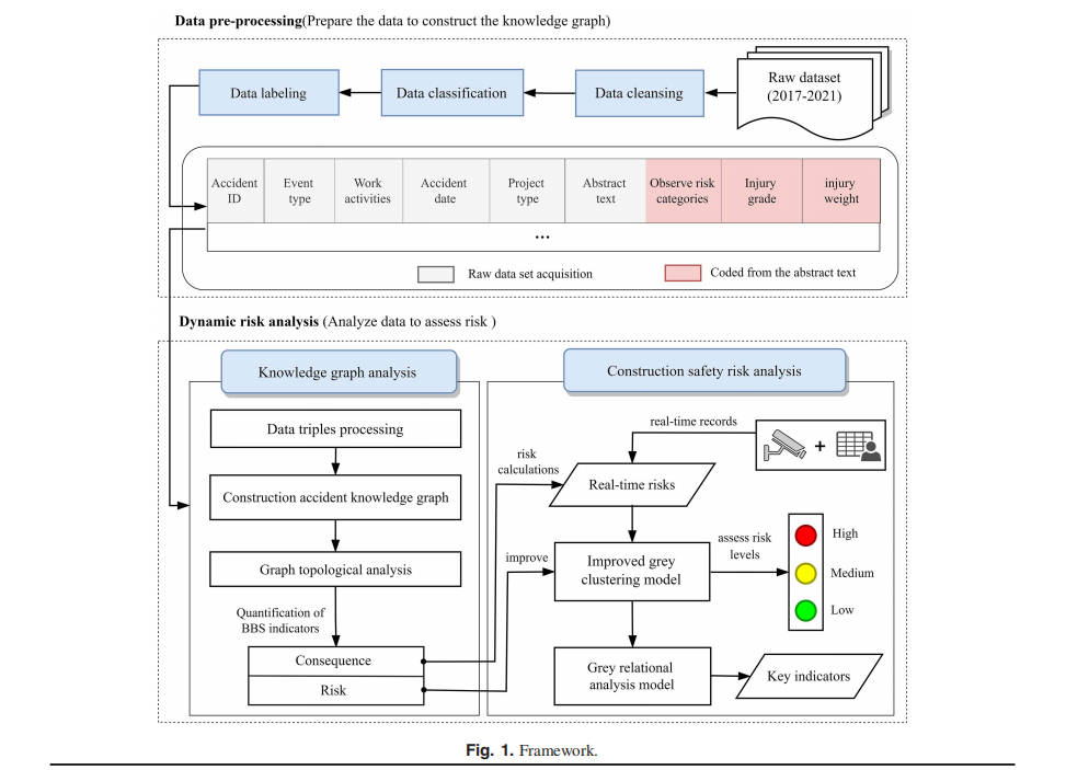
Knowledge Graph Improved Dynamic Risk Analysis Method for Behavior-Based Safety Management on a Construction Site
Qihua Chen, Danbin Long*, Cheng Yang, and Hu Xu
Journal of Management in Engineering, 2023
paper
Real-Time Detection of Personal Protective Equipment Violations for Construction Workers Using Semisupervised Learning and Video Clips
Qihua Chen, Danbin Long*, Siqi Wang, Qirong Chen, and Beifei Yuan
Journal of Construction Engineering and Management, 2025
paper | Dataset
Coordinating dynamic signage for evacuation guidance: A multi-agent reinforcement learning approach integrating mesoscopic crowd modeling and fire propagation
Chuan-Zhi Thomas Xie, Qihua Chen, Bin Zhu, Eric Wai Ming Lee, ...., and Botao Zhang
Chaos, Solitons & Fractals, 2025
paper | Code

Collaboration Publications

Can policy achieve the goal of cold chain logistics sustainable development?
Beifei Yuan, Fengming Tao*, Yan Qin, Yan Qin, Qihua Chen, and Yangyang Su
Transportation Research Part D, 2025
paper
Tailor-to-target: configuring construction worker safety behavior on big five personality traits
Beifei Yuan, Fengming Tao*, Meiling Chen, Qihua Chen, and Sha Lai
Engineering, Construction and Architectural Management, 2025
paper

Academic Activities

Presentations

Journal Reviewer

Resource

I actively share research outputs and tools to support the community.